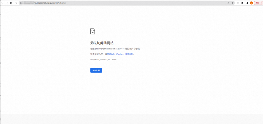
无法访问网站排查

使用谷歌浏览器访问 Linkedmall 时,如果出现如下提示“DNS_PROBE_FINISHED_NXDOMAIN”,则按照下列步骤解决:
- 1、首先检查国际网络访问状况,尝试访问
google.com
,youtube.com
,等网站是否能打开; - 2、其次修改电脑的 DNS 配置,将 DNS 服务器指向 8.8.8.8
- Windows 10 参考文章:https://jingyan.baidu.com/article/e75057f20bc927aac91a8997.html
- Windows 7 参考文章:http://www.nndssk.com/upan/uxtjc/13470.html
- 3、此时尝试在浏览器中重新打开 Linkedmall,如果问题重现,则尝试清除 DNS 缓存